商品詳情
Scooter Software Beyond Compare v3.1.7.10865 英文正式版(應用工具)
商品編號:
本站售價:NT$200
碟片片數:1片
瀏覽次數:9659
|
【轉載TXT文檔】
|
您可能感興趣:
您可能也喜歡:
商品描述
![]()
軟體簡介:
Scooter Software Beyond Compare v3.1.7.10865 英文正式版(應用工具)
官方網址:http://www.scootersoftware.com/moreinfo.php
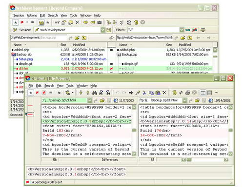
Beyond Compare 是一套超級的檔, 主要用於管理程式源代碼的版本控制, 比較根源程式
(或其他文字檔案)的內容更新情況, 便於合併輸出. 此外, 他還可以比較目錄,不僅可以
快速比較出兩個目錄的不同。程式內建了檔流覽器,方便您對檔、檔夾、壓縮包、FTP網站
之間的差異對比以及資料同步。